1. Tổng quan
Mục đích: Bài viết này giúp kế toán quản lý, cập nhật và điều chỉnh biểu thuế tài nguyên theo quy định hoặc thực tế doanh nghiệp, phục vụ cho việc thống kê, lập tờ khai và báo cáo thuế tài nguyên trên phần mềm kế toán.
Nội dung bài viết gồm:
- Hướng dẫn sửa đổi biểu thuế tài nguyên
- Hướng dẫn xuất khẩu biểu thuế tài nguyên
- Lưu ý về phạm vi áp dụng và quyền thao tác
Phạm vi áp dụng: Dành cho kế toán, quản trị viên hệ thống và doanh nghiệp sử dụng phần mềm kế toán có nghiệp vụ liên quan đến thuế tài nguyên.
2. Cách thực hiện
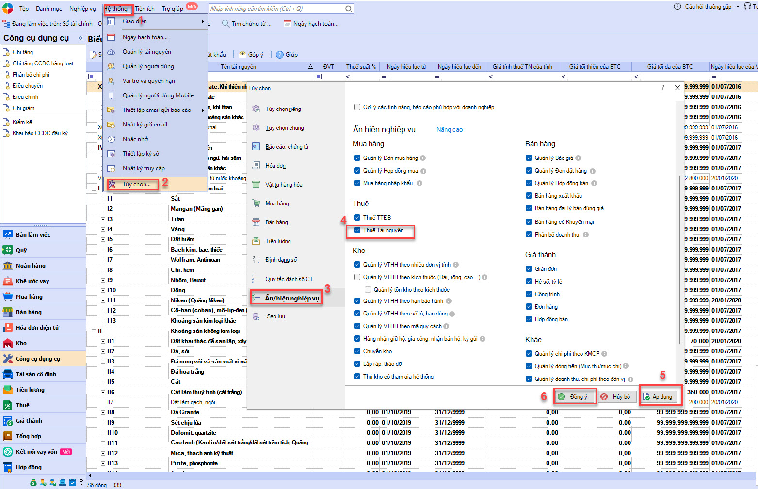
Lưu ý: Để thực hiện nghiệp vụ này, Anh/Chị vào menu Hệ thống\Tùy chọn\Ẩn hiện nghiệp vụ\Thuế, tích chọn Thuế Tài nguyên , nhấn Áp dụng sau đó nhấn Đồng ý.

Bước 1: Vào menu Danh mục\Khác\Biểu thuế tài nguyên.

- Bước 2: Sửa biểu thuế tài nguyên
- Bước 3: Xuất khẩu biểu thuế tài nguyên: Nhấn chọn chức năng Xuất khẩu trên thanh công cụ, trên màn hình hộp thoại Lưu tệp, chọn đường dẫn lưu file dữ liệu xuất khẩu từ chương trình ra máy tính, sau đó nhấn Save.
Lượt xem:
252

024 3795 9595
https://www.misa.vn/